Deploying a private AI assistant is a transformative solution for businesses looking to enhance operational efficiency and deliver personalized customer experiences. However, to ensure the success of this AI-driven solution, monitoring its performance is critical. Observability plays a pivotal role in maintaining and optimizing the functioning of AI platforms. By tracking the right metrics, organizations can identify issues early, maximize performance, and ensure seamless user experiences.
In this blog, we explore the five key observability metrics every AI platform should monitor when deploying a private AI assistant. These metrics are crucial for evaluating the health of the AI solution, identifying potential failures, and enhancing the assistant's accuracy and reliability over time. From latency and uptime to data quality and model drift, each metric provides valuable insights that help organizations make data-driven decisions and enhance the AI’s effectiveness.
By focusing on these key metrics, businesses can not only ensure the smooth deployment and operation of their private AI assistant but also unlock continuous improvements that align with evolving user needs and business goals. Whether you're looking to scale your AI assistant or troubleshoot performance issues, understanding these metrics is the first step toward achieving a successful and sustainable AI solution.
Stay with us as we break down these five essential observability metrics and explain how you can leverage them to optimize your private AI assistant’s performance.
What Makes AI Observability Different from Traditional Systems
Typical software observability measures logs, metrics, and traces to track deterministic systems; however, AI observability must recognize the unpredictability of machine learning models and note that these models degrade quietly due to conditions such as data drift, model staleness, and unexpected input. In many cases, AI workflows can be treated as black boxes, making it increasingly difficult to isolate failures without specific monitoring.
Similarly, in the case of private AI assistants, which can potentially sit on sensitive data or appear as mission-critical, it is even more essential that strong governance mechanisms are in place and that there are ongoing, real-time insights on elements such as compliance and performance. All these reasons represent a level of complication that necessitates a hybrid approach to observability, leveraging traditional DevOps observability with newer approaches that apply to both traditional software and the AI enterprise.
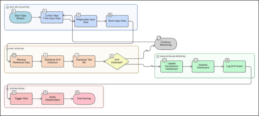
Metric #1: Data Drift and Input Distribution Shifts
Why It Matters: Detecting Silent Failures
Data drift occurs when the statistical properties of input specimens change over time, causing AI models to make poor predictions/decisions. For a private A.I. assistant (for example, deployed for customer support, or financial labeling), undetected drift can lead to silent failures - this is where the assistant continues to operate, but delivers poor or less relevant outputs. A straightforward example is product launches triggering user query patterns that differ from those at the previous level, which would impair the assistant’s ability to deliver relevant input experiences based on an outdated dataset.
Tools and Techniques to Monitor Drift
For data drift monitoring, teams can perform statistical testing to compute the Kolmogorov-Smirnov (KS) or Kullback-Leibler (KL) divergence, comparing real-time input distributions to the training data. Tools like Evidently AI and Alibi Detect enable teams to automate drift detection by visually inspecting feature distribution and identifying any anomalies.
For text-based AI assistants, monitoring drift changes would not be limited to the distributions of tokens or the embedding space (using measures such as cosine similarity); detecting drift or noise would involve assessing destination accuracy in relation to input from a particular user or by a similarity measure to identify real drift. Finally, the teams will want dashboards to monitor and visualize drift metrics in real-time, so they can receive alerts to investigate possible issues involving drift.

Fig 01: A diagram illustrating the data drift monitoring pipeline for an AI assistant
Metric #2: Model Performance Over Time
Real-World vs Offline Accuracy
A model's offline accuracy, measured during training or validation, typically exhibits a discrepancy with real-world accuracy. For example, an AI "assistant" trained on a curated training set may fail when exposed to the noisy input of the real world. Even measuring performance over time will improve the chance that the model is performing well based on the material it will receive from here on out. This is especially important for private AI assistants, where adverse performance may lead to undesirable outcomes, such as forcing a user away from the model or violating service-level agreements (SLAs).
Precision, Recall, F1, and Task Specific KPIs
Metrics such as precision, recall, and F1 score serve as a starting point for analyzing model performance. For task-specific KPI, every group should have a set of task-relevant metrics to track, depending on the overall goals of the AI assistant. For instance, the KPI for a customer support AI assistant may be the resolution rate (i.e., the percentage of queries resolved versus those that remain unresolved), or for financial forecasting, it might measure prediction error against the historical ground truth. These should be logged in a log file continuously and then monitored and compared to the baseline performance later.
Performance Segmentation by Data Slice
Not all users, or inputs, are the same. Performance segmentation by data slice—such as user demographics, query types, or time periods—exposes differences in the model's performance. For example, an AI assistant may perform well on queries in English and perform poorly on queries in multiple languages. While these input slices can be segmented with tools like TensorFlow Model Analysis, analyses can still be done with some custom scripting. Breaking your performance data into slices enables your team to identify and potentially address areas of weakness in your model within specific comparative scenarios.
Metric #3: Latency and Throughput
End-to-End Inference Time
Latency, or the time it takes from when the user submits a request to when the response is returned, is extremely important for the user experience. It is safe to say that private AI assistants can frustrate users when latency is high, especially within real-time contexts such as chatbot systems and voice assistants. Our definition of time takes into consideration the complete end-to-end inference time - the time taken from querying the system to generating a response (itself consisting of data preprocessing, model inference, and possibly a post-processing step).
Bottleneck Recognition Over Time: Multiple Steps
AI pipelines typically consist of multiple stages: Data Preprocessing steps, model inference steps, and, potentially, a post-processing step. By calculating and tracking latency in each of these three steps, we can identify the bottlenecks. For example, if the embedding generation step introduces a significant lag, it negatively impacts the performance of the entire pipeline. Tools like Prometheus or Grafana, as well as others, can be used to track latency statistics across distributed systems. We can also leverage distributed tracing tools like Open Telemetry, which can establish a distributed context for arbitrary tracing data.
Importance of SLA and Growth in User Experience
For private AI assistants, complying with SLA is not optional, especially in enterprise setups. Tracking latency and throughput will help ensure that we meet our performance commitments. Not only that, but there are also aspects of user experience that should be recorded as they relate to performance, such as abandonment rate (the number of users leaving the platform when having an inquiry, for reasons related to latency). This relationship can help quantify the ultimate effect of latencies on satisfaction.
Metric #4: Resource Utilization and Cost Efficiency
GPU/CPU/Memory Utilization
AI assistants, especially those that rely on large language models, consume a significant amount of resources. Monitoring resource utilization (GPU, CPU, memory) sets up your infrastructure for success. Consider spikes in resource utilization, which may indicate inefficiencies associated with poorly optimized models, excessive model size, or overly large batch sizes; or dips, which indicate over-provisioning.
Idle time and over-provisioning detection
Idle time, a phenomenon where time/resources have been allocated but are not being utilized, is a seemingly minor issue, but it creates cost without value. Software tools like the Kubernetes Horizontal Pod Autoscaler, Kubernetes, and cloud-native solutions (e.g., AWS CloudWatch) can provide insight into idle time, as well, and ultimately create recommendations by automatically triggering scale-up or scale-down tasks. Additionally, teams should regularly audit their resource allocation to all people and teams to prevent ongoing over-provisioning and keep costs down for private AI deployments.
Cost Attribution by Model or Tenant
On multi-tenant AI platforms where multiple models or multiple clients can share the underlying infrastructure, cost attribution is a key concern. In the workload monitoring frameworks we discussed regarding Kubernetes, resource usage can be tagged by model or tenant, which will provide billable hours, as well as identify high-cost model components. Cloud cost management tools, such as KubeCost or a custom dashboard, can also break down costs at a much finer granularity. 
Fig 2: A diagram depicting the resource monitoring architecture for a private AI assistant.
Metric #5: Model and Pipeline Health Signals
Errors, exceptions, and timeouts
Errors, exceptions, and timeouts can interrupt the working of an AI assistant model. For example, if a third-party API (used to acquire data from an external source) times out, it may prevent the model pipeline from running. Monitoring error rates and categorizing errors (i.e., distinguishing between model and infrastructure failures) enables the team to follow up and prioritize fixes for identified issues. Utilizing a logging framework such as ELK Stack or Fluentd, teams can aggregate errors, structure data, and visualize it for analysis.
Drifting importance of features or outputs from prompts
In AI assistants, the director of the importance of features (weights associated with a particular feature in a neural network) or the distributions of prompt outputs can give a clear signal if the model is degrading. For instance, if the chatbot becomes more incoherent, this may indicate that, in time, the underlying language model prompting the AI assistant has drifted. In this case, one could also identify significant drift, as tracking the soundness of shifts earlier on can allow for corrective actions to be taken. SHAP (SHapley Additive exPlanations) is one approach. Tracking the embeddings of prompt outputs (and subsequent workflows) may also notify some shifts.
Watching for unexpected behaviour with tools/APIs in agentic systems
Agentic AI systems, such as those with tools or APIs (for example, a private AI assistant that queries data from a CRM system), should include monitoring for unusual behaviors. An example of a private AI is one where the API returns malformed data; in this case, the new information would lead the AI to generate unexpected, incorrect responses. Healthy checks on external dependencies, in conjunction with anomaly detection, help identify and anticipate future problems, ensuring that the AI managing it all runs efficiently.
Bonus: Governance & Policy Violations Alerts
Conceptually, private AI assistants are often bound by a strict set of governance requirements, such as specific data privacy laws or in conjunction with organizational policies. In this context, observability systems should also include alerts for governance/policy violations, such as unauthorized or non-compliant data access or model outputs that are not compliant with policies (for example, biased or offensive responses). A policy enforcement tool, such as Open Policy Agent (OPA), can enforce and solidify governance rules while audit logs provide traceability for compliance requirements.